E3.Instrumentation v2.19 "Проект А". Видео, PDF.

Демонстрационно-учебное видео для самостоятельного освоения E3.Instrumentation. First Steps.
Проекты от А до Я.
Ответить
Аватара пользователя
Денис Семенов
Знаток
Сообщения: 813
Зарегистрирован: 07 июл 2008, 18:34

E3.Instrumentation v2.19 "Проект А". Видео, PDF.

Сообщение Денис Семенов » 19 окт 2017, 11:49

Добрый день,

Во вложении демонстрационно-учебное видео «E3.Instrumentation v2.19 Проект А» (6ть частей).
Последовательно создается проект от А до Я со всеми частями и документами.
Или по импортному - First Steps.
Повторив самостоятельно показанное на видео, вы сможете быстро освоить основной функционал E3.Instrumentation.

Суммарная продолжительность видео - 36 минут.
Разрешение 1920х1160.
Готовый проект – файл во вложении E3i_v219_ProjectA_All.pdf.
Проект в формате E3.Series (*.e3s) можно найти по пути:
C:\Program Files\Zuken\E3.Instrumentation\v2\Example\Проект А.e3s

Рабочий процесс показанный на видео (WorkFlow):
E3i_v219_ProjectA_WorkFlow.png
Содержание:

Часть 1
• Шаблон проекта
• Загрузка исходных данных из DWG
• Обновление подложки
• Загрузка исходных данных из Excel

1_E3i_v219_ProjectA_DWG_Excel_CO.avi (4 мин 30 сек)

Часть 2
• Построение ФСА (Конструктор ФСА)
• Быстрые переходы Прибор <-> «Подвал»
• Угловой перечень приборов (UniPE)
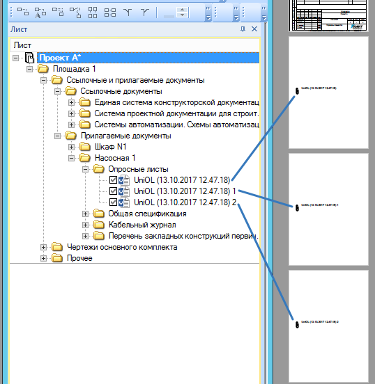
• Опросные листы в Word (UniOL)
• Перечень закладных конструкций первичных приборов (UniPE)

2_E3i_v219_ProjectA_FSA_CO.avi (3 мин 35 сек)

Часть 3
Построение СВП (Конструктор СВП) в т.ч.:
  • o Групповое размещение изделий на листе
    o Автоматическое построение соединений и подключение жил кабелей
    o «Умножение» изделий на листе
    o Запись информации о защитных изделиях в атрибуты кабелей
    o Переименование цепей и кабелей
3_E3i_v219_ProjectA_SVP_CO.avi (6 мин 15 сек)

Часть 4
Работа с Планами:
  • o Быстрая вставка и AutoCAD
    o Вкладка изделий в проекте «План трасс»
    o Расстановка приборов по плану
    o Создание трасс
    o Задание высотных отметок изделиям
    o Высотные переходы
    o Задание высотных отметок участкам трассы
    o Задание способов прокладки участкам трассы
    o Проверка на ошибки
    o Задание типа сигнала кабелям
    o Выноски и потоки кабелей
    o Удаление потоков и пересчёт номеров потоков
    o Обновление потоков
    o Кабели в сечении сегмента
    o Быстрые переход от таблицы к участку трассы
    o 3D визуализация
    o Автоматическая простановка величин высотных переходов
    o Расчет длин кабелей и длин участков трассы с различными способами прокладки
    o Кабельный журнал (UniTB)
    o Автоматическое отображение длин на СВП и угловая спецификация на СВП (UniPE)
4_E3i_v219_ProjectA_Plan_trass_CO.avi (9 мин 24 сек)

Из не вошедшего в видео:
Потоки\выноски можно строить и для изделий. Для выделенного изделия на листе будет построена таблица со всеми подключенными к нему кабелями.
2017-10-19_09-17-06.png
2017-10-19_09-17-06.png (2.33 КБ) VIEWED_COUNTSfil

Часть 5
Принципиальная схема:
  • o Быстрое размещение клемм на схеме (Конструктор СВП)
    o Автоматическое соединение по вертикали
    o Быстрое назначение проводов в соединение
    o Угловой перечень (UniPE)
    o Быстрый переход от перечня к изделию на схеме
Компоновка (Общий вид шкафа \ Задание заводу):
  • o Размещение, работа с моделями
    o Автотрассировки и реальные длины проводов
    o 3D режим
    o Перечень элементов шкафа (UniPE)
    o Быстрые переходы: Перечень -> Схема -> Компоновка
    o Автоматическая расстановка выносок на компоновке с номерами в соответствии с перечнем элементов
    o Таблица соединений (UniTB)
    o Монтажная таблица соединений с длинами в Excel
5_E3i_v219_ProjectA_Shema_Komponovka_CO.avi (7 мин 28 сек)

Часть 6
Отчеты:
  • o Общая спецификация по проекту (UniSP)
    o Общая спецификация по проекту в Excel (UniSP)
    o Ведомость рабочих чертежей основного комплекта (UniVD)
    o Ведомость ссылочных и прилагаемых документов (UniVD)
    o Быстрые переходы от ведомости к листам в проекте
Экспорт проекта:
  • o Экспорт в DWG*, DXF
    o Экспорт в PDF
    o Структура проекта и гиперссылки в PDF
Дополнительно:
  • Экспорт в PDF в E3.Series 2017 – вложенные файлы сохраняются
*- для экспорта в формат DWG альтернативным экспортом от Компании ПОИНТ, нужен открытый AutoCAD (пока работает приложение)

6_E3i_v219_ProjectA_SP_VD_DWG_DXF_PDF_CO.avi (4 мин 36 сек)

Проект из вложения (E3i_v219_ProjectA_All.pdf), создан в E3.Series 2017 (Build 18.10) и в нем доступны все сторонние файлы из проекта E3. Что бы их открыть нужно сделать двойной клик по «скрепке».
2017-10-19_09-57-05.png
Во время выполнения проекта часто использовались горячие клавиши, поэтому перечень основных горячих клавиш E3.Series прилагаю.
Вложения
E3i_v219_ProjectA_WorkFlow.pdf
(240.45 КБ) 1989 скачиваний
Основные быстрые клавишы E3.docx
(13.76 КБ) 1922 скачивания
6_E3i_v219_ProjectA_SP_VD_DWG_DXF_PDF_CO.avi
(90.2 МБ) 2711 скачиваний
5_E3i_v219_ProjectA_Shema_Komponovka_CO.avi
(153.88 МБ) 2773 скачивания
4_E3i_v219_ProjectA_Plan_trass_CO.avi
(174.01 МБ) 2734 скачивания
3_E3i_v219_ProjectA_SVP_CO.avi
(106.66 МБ) 2759 скачиваний
2_E3i_v219_ProjectA_FSA_CO.avi
(77.32 МБ) 2714 скачиваний
1_E3i_v219_ProjectA_DWG_Excel_CO.avi
(93.37 МБ) 2836 скачиваний
E3i_v219_ProjectA_All.pdf
(2.74 МБ) 2908 скачиваний
E3.Series, Санкт-Петербург

Ответить

Вернуться в «Проекты на видео. Самостоятельное обучение.»